浣跨敤CODESYS瀵筊aspberry Pi杩涜缂栫▼: FY8W3AAIJ6CCDVA.LARGE.jpg_浣跨敤CODESYS瀵筊aspberry Pi杩涜缂栫▼ - 閰峰痉缃 - CoDeSys杞欢鏁欑▼涓嬭浇,CoDeSys宸ユ帶璧勮闂ㄦ埛

閰峰痉缃

HSC6490-cn涓浗鍒堕狅紝涓浗鑺瘇
鎼滅储闄勪欢  
閰峰痉缃 闄勪欢涓績 纭欢鍙婂巶鍟嗕笓鍖 鏍戣帗娲 Raspberry PI 浣跨敤CODESYS瀵筊aspberry Pi杩涜缂栫▼: FY8W3AAIJ6CCDVA.LARGE.jpg

浣跨敤CODESYS瀵筊aspberry Pi杩涜缂栫▼: FY8W3AAIJ6CCDVA.LARGE.jpg

 

浣跨敤CODESYS瀵筊aspberry Pi杩涜缂栫▼:


浣犲ソ锛
浠庢湰璐ㄤ笂璁诧紝杩欏爞璇炬槸涓涓暀绋嬶紝鍙府鍔╂偍浣跨敤CODESYS鐜瀵筊aspberry Pi杩涜缂栫▼銆
杩欎釜鎸囧鎬у唴瀹瑰苟涓嶆槸閽堝涓氫綑鐖卞ソ鑰咃紝鑰屾槸閽堝宕湶澶磋鐨勬帶鍒/鑷姩鍖栧伐绋嬪笀銆傚敖绠ODESYS杩樻槸浣跨敤python鎺у埗GPIO锛孖2C鍜孭i鐨勬憚鍍忓ご鐨勪笉閿欓夋嫨銆
瀵逛簬閭d簺涓嶇煡閬撶殑浜猴紝CODESYS鏄疨LC缂栫▼鐜锛岃澶氬伐涓氳嚜鍔ㄥ寲鍏徃閮藉湪浣跨敤CODESYS锛屼緥濡侭osch锛孊eckhoff锛孎esto锛孍aton锛學ago绛夈傛偍鍙互浣跨敤浼犵粺鐨勬褰㈠浘閫昏緫瀵规洿鐜颁唬鐨勭粨鏋勫寲鏂囨湰鍜岃繛缁祦绋嬪浘锛圛EC 61131-3鏍囧噯锛夎繘琛岀紪绋嬨
灏界閫氬父闈炲父鏄傝吹骞朵笖閽堝宸ヤ笟鐜锛孋ODESYS杩樻槸鍙戝竷浜嗕竴涓洰鏍囷紝璇ョ洰鏍囧疄闄呬笂灏哛Pi鍙樻垚浜嗗敭浠25鑻遍晳鐨凱LC銆
鍦ㄦ鎸囧涓紝鎴戝皢鍚戞偍灞曠ず濡備綍鎺у埗Pi鐨凣PIO銆傛垜杩樺皢浠嬬粛濡備綍閫氳繃EtherCat閫氫俊鍗忚鎺у埗鐩稿渚垮疁鐨凚eckhoff I / O鍜屽皬鍨婽echnosoft浼烘湇鐢垫満锛屼互鍙婂浣曞垱寤虹綉缁滃彲瑙嗗寲浠ラ氳繃鏅鸿兘鎵嬫満鎺у埗IO銆傚畠娑电洊浜嗙浉褰撳鐨勫唴瀹癸紝浣嗘槸鎴戝凡缁忓皢鍏剁粨鏋勫寲锛屽洜姝ゅ笇鏈涙偍鍙互閫夋嫨瑕侀夋嫨鐨勫唴瀹广
杩欐湰鎸囧崡灏嗕笉浼氭繁鍏ヤ粙缁嶅浣曚娇鐢↖EC鏍囧噯璇█杩涜瀹為檯缂栫▼锛岄櫎浜嗕娇瀹冪Щ鍔ㄨ捣鏉ョ殑涓浜涘熀鏈鐐瑰锛屽畠杩樺皢閲嶇偣鏀惧湪纭欢璁剧疆涓娿傚鏋滄偍鎯充簡瑙f洿澶氭湁鍏虫鐨勫唴瀹癸紝寤鸿鎮ㄨ闂甕ouTube锛屽湪閭i噷鎵惧埌涓浜涗笉閿欑殑瑙嗛銆
濡傛灉鎮ㄥ鎴戜笂浼犵殑绀轰緥绋嬪簭鏈変换浣曠枒闂紝璇峰湪璇勮涓ぇ澹扮柧鍛硷紝鎴戝彲鑳戒細涓烘偍鎻愪緵甯姪銆
鎴戣鎰熻阿Kurt Braun锛屼絾鏄垜瑙傜湅鐨勫綍鍍忓甫缁欎簡鎴戜翰鑷皾璇曠殑鐏垫劅銆

绗1姝ワ細鎮ㄩ渶瑕佸仛鐨勪簨鎯咃細

-Raspberry Pi锛圔锛孊 +锛2鎴3锛
-鍏锋湁鏈鏂癛aspbian Jessie鐨凷D鍗
-CODESYS宸插畨瑁呭湪绗旇鏈數鑴/ PC涓婏紙浠匴indows锛
-CODESYS Raspberry Pi鐩爣
- 浠ュお缃戠數缂
閫氳繃浠ヤ笂鎿嶄綔锛屾偍鍙互璇曠敤绯荤粺骞舵帶鍒禛PIO銆備絾鏄紝濡傛灉鎮ㄥ笇鏈涗娇鐢‥therCat鍦ㄥ伐涓氭柟闈㈠仛浠讳綍浜嬫儏锛屽垯闇瑕佹弧瓒充笂杩版潯浠讹細
-浠ュお缃戝埌USB閫傞厤鍣
-鍙︿竴鏍逛互澶綉鐢电紗
-24V DC鐢垫簮锛堟渶灏2A锛
-宸ヤ笟EtherCat IO锛堝甫鏈塃therCat XML鏂囦欢锛
鎴戜娇鐢˙eckhoff IO鏄洜涓烘垜寰堢啛鎮夛紝浣嗘槸鍙鍏煎锛屽畠灏卞彲浠ヤ笌鍏朵粬浜轰竴璧蜂娇鐢ㄣ傛偍鍙互鍦╡bay涓婃壘鍒颁竴浜涗究瀹滅殑Beckhoff瑁呭銆傛偍灏嗛渶瑕佷竴涓荤嚎鑰﹀悎鍣‥K1100锛岀劧鍚庢槸浠绘剰鏁伴噺鐨処O锛堟暟瀛楋紝妯℃嫙锛岀紪鐮佸櫒鍗★紝姝ヨ繘鐢垫満椹卞姩鍣ㄧ瓑锛夈傛垜鏈1x 8鏁板瓧杈撳叆锛圗L1008锛夊拰1x 8鏁板瓧杈撳嚭锛圗L2008锛夈傛湁鍏充俊鎭紝璇峰弬瑙http://www.beckhoff.co.uk/
濡傛灉瑕佹帶鍒跺伐涓氫己鏈嶇數鍔ㄦ満锛屽垯闇瑕佸伐涓氫己鏈嶇數鍔ㄦ満鍜孍therCat浼烘湇鐢靛姩鏈洪┍鍔ㄥ櫒锛岃繖浜涢┍鍔ㄥ櫒鍙兘寰堟槀璐碉紝浣嗗彲浠ュ湪ebay涓婃壘鍒板畠浠傛垜璁炬硶浠庡伐浣滀腑鍊熶簡涓涓紝杩欏緢骞歌繍锛屽惁鍒欐垜灏嗘病鏈夋満浼氬涔犱娇鐢≒i杩涜鎺у埗銆

姝ラ2锛氬畨瑁匔ODESYS



3S Smart Systems骞舵病鏈夊儚涓嬭浇鎮ㄥ笇鏈涚殑閭f牱绠鍗曞湴涓嬭浇Raspberry Pi鐨凜ODESYS骞跺惎鍔ㄥ拰杩愯瀹冦備絾鏄紝濡傛灉鍧氭寔浣跨敤瀹冿紝鎮ㄥ皢鑾峰緱涓涓槗浜庝娇鐢ㄧ殑缂栫▼鐜銆
瑕佷笅杞紺oDeSys锛圕Ontroller寮鍙戠郴缁燂級锛岃杞埌浠ヤ笅閾炬帴锛
鍚戜笅婊氬姩骞跺崟鍑烩滀互Codesys鐢ㄦ埛韬唤涓嬭浇涓績鈥濄
鍦ㄥ疄闄呬笅杞界▼搴忎箣鍓嶏紝鎮ㄥ繀椤婚鍏堣幏寰椾竴浜涚櫥褰曞嚟鎹傚崟鍑烩滄敞鍐屸濋摼鎺ワ紙绾㈣壊锛夛紝鐒跺悗鎮ㄥ繀椤婚夋嫨涓涓浗瀹跺苟濉啓琛ㄦ牸銆傜劧鍚庯紝鎮ㄥ皢鏀跺埌涓灏佸寘鍚竴浜涚櫥褰曞嚟鎹殑鐢靛瓙閭欢銆
濡傛灉鎮ㄨ繑鍥炰笅杞戒腑蹇冿紙鍗曞嚮绾㈣壊鐨勬敞鍐岄摼鎺ワ級锛岀幇鍦ㄥ彲浠ュ湪杈撳叆鐢ㄦ埛鍚嶅拰瀵嗙爜鍚庝笅杞芥渶鏂癈ODESYS V3鐨別xe鏂囦欢銆
涓嬭浇鏂囦欢鍚庯紝鎵撳紑exe鏂囦欢锛屽鏋淲indows璇曞浘闃绘璇ユ枃浠讹紝鍒欓夋嫨鈥滀粛鐒惰繍琛屸濄傛寜鐓у畨瑁呭悜瀵艰繘琛屾搷浣溿傛垜鍋跺皵娉ㄦ剰鍒颁笅杞芥鏂囦欢鏃朵細鍑虹幇閿欒锛屽苟涓旀棤娉曞惎鍔ㄥ畨瑁呭悜瀵硷紝濡傛灉鍙戠敓杩欑鎯呭喌锛岃灏濊瘯閲嶆柊涓嬭浇exe鏂囦欢銆
濡傛灉鎮ㄥ湪涓虹┖闂磋岃嫤鑻︽專鎵庯紝鍒欏彧闇瀹夎浠ヤ笅鍔熻兘锛
-CODESYS V3
-CODESYS缃戝叧
-CODESYS OPC鏈嶅姟鍣
瀹夎CODESYS鍚庯紝鐜板湪闇瑕佸悜鍏朵腑娣诲姞Raspberry Pi杞欢鍖呫備负姝わ紝鎮ㄩ鍏堝繀椤昏闂瓹ODESYS鍟嗗簵骞朵笅杞借蒋浠跺寘銆傚晢搴楃殑浠锋牸涓35娆у厓锛屼絾杩欎粎鍦ㄦ偍甯屾湜鍦≒i涓婅繍琛岀▼搴2涓皬鏃朵互涓婄殑鎯呭喌涓嬫墠閫傜敤銆傚惁鍒欙紝瀹冩槸瀹屽叏鍏嶈垂鐨勶紝骞朵笖鍦ㄦ墍鏈塁ODESYS閮介拡瀵硅涓氫箣鍚庯紝鎮ㄥ彧闇姣2灏忔椂灏嗙▼搴忛噸鏂颁笅杞藉埌Pi涓婂嵆鍙
涓嶅垢鐨勬槸锛岃涓嬭浇姝ゆ枃浠讹紝鎮ㄥ皢闇瑕佸彟涓涓敤鎴峰悕鍜屽瘑鐮侊紝鍥犳鎮ㄥ繀椤绘敞鍐孋ODESYS Store銆傚鏋滃崟鍑讳笅杞芥寜閽紝瀹冨皢鎻愮ず鎮ㄧ櫥褰曘傚鏋滄偍鍗曞嚮姝ら摼鎺ワ紝鍒欏彲浠ユ敞鍐屽晢搴椼傛敞鍐屽悗杩斿洖涓嬭浇椤甸潰锛岀劧鍚庡崟鍑讳笅杞姐傚皢姝ゅ唴瀹逛笅杞藉埌浠や汉闅惧繕鐨勫湴鏂癸紝涓嬩竴姝ュ皢闇瑕佸畠銆
涓嬭浇杞欢鍖呭悗锛屾偍灏嗛渶瑕佹墦寮CODESYS骞跺畨瑁呭畠銆傛垜灏嗗湪涓嬩竴姝ヤ腑璇存槑濡備綍鎵ц姝ゆ搷浣溿

姝ラ3锛氳繛鎺ュ埌Pi


鐜板湪锛屾垜浠凡缁忎笅杞戒簡鎵鏈夐渶瑕佺殑鍐呭銆傜幇鍦ㄨ寮鏀炬帰绱ODESYS骞跺皢鍏惰繛鎺ュ埌Pi浜嗐
浠庡紑濮嬭彍鍗曟垨妗岄潰蹇嵎鏂瑰紡涓墦寮CODESYS锛屾偍灏嗚鎵撳紑涓涓樉绀衡 CODESYS V3.5 SP8 Patch 2鈥濈殑浠g爜锛堝紑濮嬬紪鍐欐Instructable鏃朵负SP8 Patch 2锛夈傚簲璇ヤ负鎮ㄦ彁渚涚被浼间簬鍥剧墖鐨勫唴瀹癸紝浠ュ強鏄剧ず鏈鏂癈ODESYS鏂伴椈鐨勮捣濮嬮〉绛夈
瀹夎鎴戜滑鍦ㄦ楠2涓笅杞界殑Raspberry Pi杞欢鍖呫
-鍦ㄥ伐鍏锋爮涓婏紝閫夋嫨宸ュ叿>绋嬪簭鍖呯鐞嗗櫒...
-鍗曞嚮鏂扮獥鍙e彸涓婃柟鐨勨滃畨瑁..鈥濄
-鏌ユ壘骞堕夋嫨鎮ㄥ厛鍓嶄笅杞界殑杞欢鍖呫
-鎸夌収瀹夎鍚戝杩涜鎿嶄綔锛岄夋嫨瀹屾暣瀹夎銆
鐜板湪鎴戜滑缁堜簬鍙互寮濮嬩竴涓」鐩簡銆
-浠庡伐鍏锋爮涓紝閫夋嫨鏂囦欢>鏂板缓椤圭洰...
-閫夋嫨鈥滄爣鍑嗛」鐩濓紝涓哄叾鍛藉悕锛岄夋嫨涓涓繚瀛樹綅缃紝鐒跺悗鍗曞嚮鈥滅‘瀹氣濄
-鍦ㄦ柊绐楀彛鐨勮澶囦笅锛岄夋嫨鈥 Rasperrby Pi鐨凜ODESYS鎺т欢鈥濓紝鍦≒LC_PRG涓嬶紝閫夋嫨鈥滅粨鏋勫寲鏂囨湰锛圫T锛夆濄
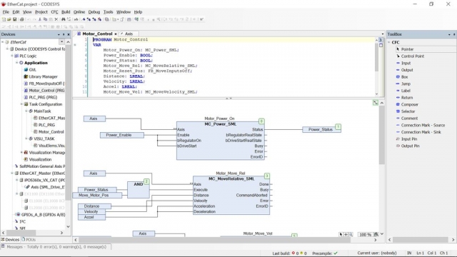
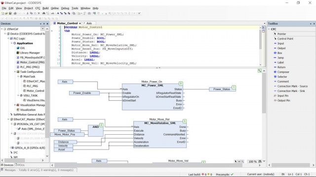
鎮ㄤ細娉ㄦ剰鍒板湪灞忓箷宸︿晶锛屽嚭鐜颁簡涓涓澶囨爲锛堝弬瑙佸浘鐗囷級銆侰ODESYS宸茶嚜鍔ㄤ负鎮ㄥ垱寤轰簡涓涓富绋嬪簭锛圥LC_PRG锛夊拰涓涓粠涓皟鐢≒LC_PRG鐨勪换鍔★紙MainTask锛夈侾LC鏄疄鏃惰澶囷紝瀹冧滑浠ヤ笉鍚岀殑鍛ㄦ湡鏃堕棿杩愯浠诲姟銆備换鍔$鐞嗗彲鑳藉緢澶嶆潅锛屽洜姝ゆ垜鐜板湪涓嶅啀璧樿堪锛屼絾鏄湪CODESYS涓婄殑Youtube鏁欑▼涓凡缁忎粙缁嶄簡瀹冦傛偍闇瑕佺煡閬撶殑鏄紝姣忔浠诲姟杩愯鏃禤LC_PRG閮戒細寰幆杩愯锛堥粯璁や负姣20ms锛夛紝璇诲彇杈撳叆骞惰缃柊鐨勮緭鍑猴紝瀹炶川涓婃槸涓涓法澶х殑杩炵画寰幆銆備笅涓姝ワ紝鎴戜滑灏嗙紪鍐欑涓涓▼搴忔潵鎺у埗Pi鐨凣PIO銆備絾棣栧厛濡備綍杩炴帴鍒癙i銆
-鍚姩Pi骞朵娇鐢ㄤ互澶綉绾垮皢鍏舵彃鍏ヨ矾鐢卞櫒锛堟垨PC鐨勪互澶綉绔彛锛岄噸瑕佺殑鏄疨i涓嶱C鍦ㄥ悓涓缃戠粶涓婏級銆傛偍蹇呴』涓篜i浣跨敤浠ュお缃戠數缂嗭紝瀹冧笉鑳介氳繃Wifi涓婄綉锛堟垨鑰呰嚦灏戜笉鑳戒笌鎴戜竴璧蜂娇鐢級銆
-浣跨敤鐩戣鍣ㄦ垨浣跨敤楂樼骇IP鎵弿浠箣绫荤殑宸ュ叿锛岃娉ㄦ剰涓篜i鎻愪緵鐨処P鍦板潃銆
-鍦–ODESYS>宸ュ叿涓嬬殑宸ュ叿鏍忎笅锛屽崟鍑烩滄洿鏂癛aspberryPI鈥
-濡傛灉娌℃湁鍑虹幇锛屽垯蹇呴』鍗曞嚮鈥滆嚜瀹氫箟鈥濓紝灞曞紑宸ュ叿锛岀劧鍚庡崟鍑烩滄坊鍔犲懡浠...鈥濓紝鎵惧埌Raspberry Pi锛岀劧鍚庡皢鈥 Update RaspberryPI鈥濇坊鍔犲埌宸ュ叿鏍忚彍鍗曘
-杈撳叆鎮ㄧ殑鐧诲綍淇℃伅鍜孭i鐨処P鍦板潃銆
-鏇存柊Pi鍚庯紙鍦–ODESYS灞忓箷宸︿笅瑙掗棯鐑佺殑姗欒壊娑堟伅閫夐」鍗′細閫氱煡鎮紝娑堟伅涓衡 Update Completed鈥濓級銆
-鍙屽嚮璁惧鏍戜腑鐨勮澶囥
-鍦ㄥ脊鍑虹殑鏂伴〉闈笂锛屾偍搴旇鍦ㄦ枃鏈緭鍏ュ瓧娈典腑鐪嬪埌璁惧鍚嶇О锛堝弬瑙佸浘鐗囷級
-鍦ㄦ澶勮緭鍏i鐨処P鍦板潃锛岀劧鍚庢寜Enter銆
-鐜板湪锛屾偍搴旇宸茶繛鎺ュ埌Pi銆
娉ㄦ剰锛氭瘡娆″垱寤烘柊椤圭洰鏃讹紝閮藉繀椤绘墽琛屾鎿嶄綔锛岀劧鍚庢墠鑳借繍琛岃绋嬪簭銆

姝ラ4锛欸PIO鎺у埗

  

鐜板湪寮濮嬫垜浠殑绗竴涓▼搴忕殑鏃堕棿锛岀敱浜庢垜缂栧啓姝nstructable鐨勬柟寮忥紝鎴戜笉寰椾笉鍦ㄨ繖閲屾彁鍓嶉亾姝夛紝浣嗘槸鍏朵腑涓浜涗俊鎭彲鑳戒細鍦ㄤ笅涓姝ヤ腑閲嶅锛屼絾杩欎粛鐒跺緢閲嶈銆
鎴戜滑灏嗗垱寤轰竴涓畝鍗曠殑闂儊渚嬬▼锛屼互浣胯繛鎺ュ埌PI GPIO鐨凩ED闂儊銆傛垜灏嗙敱鎮ㄨ嚜宸辨潵杩炴帴LED锛屽彲浠ユ壘鍒拌澶氬叾浠朓nstructable鏉ヤ负鎮ㄦ彁渚涘缓璁傚彟澶栵紝鎮ㄤ笉蹇呮媴蹇冪‖浠跺厓绱狅紝鍙渶鍦ㄥ睆骞曚笂鏌ョ湅缁撴灉鍗冲彲锛堟垨鍦ㄥ紩鑴氫笂浣跨敤涓囩敤琛級銆
-鍦–ODESYS涓惎鍔ㄤ竴涓柊椤圭洰锛屽苟鎸夌収姝ラ3鎵绀虹殑鏂瑰紡杩炴帴鍒癙i銆
-鍦ㄨ澶囨爲涓弻鍑烩 PLC_PRG锛圥RG锛夆濄
-鐜板湪灏嗗睆骞曞揩鐓т腑鐨勬枃鏈紙涓轰簡鏂逛究璧疯锛屽凡闄勫姞浜.txt鏂囨。锛夊鍒跺埌姝g‘鐨勭獥鍙d腑锛屾敞鎰忛《閮ㄧ獥鍙f槸澹版槑鍙橀噺锛屽簳閮ㄧ獥鍙f槸浠g爜銆傛湰璐ㄤ笂锛岃繖鏄竴涓熀浜庝袱涓鏃跺櫒鐨勯棯鐑佷緥绋嬶紝浠ヤ娇GPIO涓婄殑寮曡剼4闂儊銆傜幇鍦紝鎴戜滑闇瑕佸皢鍙橀噺鈥 Output1鈥濋摼鎺ュ埌鎴戜滑鐨凣PIO锛屼互鎵ц浠ヤ笅鎿嶄綔锛
-鍙屽嚮璁惧鏍戜笂鐨勨 GPIOs_A_B锛圙PIOs A / B锛夆濄-杞埌鈥 GPIOs鍙傛暟鈥濇爣绛俱
-鍦℅PIO4琛屼笂锛岄氳繃鍙屽嚮璇ュ兼骞堕夋嫨鈥 Output鈥濓紙杈撳嚭锛夋潵灏咷PIO瀹氫箟涓鸿緭鍑猴紝浠ュ皢鍏跺畾涔変负杈撳嚭锛堝弬瑙佸浘鐗囷級銆
-鐜板湪閫夋嫨閫夐」鍗♀ GPIOs I / O鏄犲皠鈥濓紝鎵╁睍杈撳嚭閫夋嫨骞跺弻鍑烩 Bit4鈥濈殑鍙橀噺妗嗭紙瀵逛簬GPIO涓婄殑Pin4锛夈傦紙鍙傝鍥剧墖锛-鍗曞嚮鈥 ...鈥濓紝瀹冪幇鍦ㄥ嚭鐜板湪妗嗕腑銆傦紙瑙佸浘锛
-鐜板湪鎴戜滑闇瑕侀夋嫨鍙橀噺Output1锛屽湪Application> PLC_PRG涓壘鍒板畠锛岀劧鍚庡弻鍑烩 Output1鈥濄傜幇鍦紝璇ヨ緭鍑哄凡鏄犲皠鍒拌鍙橀噺銆
-瑕佽繍琛岀▼搴忥細
-鎸変笅閿洏涓婄殑鈥 F11鈥濓紝鍗冲彲鏋勫缓/缂栬瘧浠g爜銆備篃鍙互鍦ㄥ伐鍏锋爮涓婄殑鈥滄瀯寤衡濅笅鎵惧埌銆
-缂栬瘧浠g爜鍚庯紝鎸夐敭鐩樹笂鐨勨 Alt + F8鈥濅互鐧诲綍鍒癙i锛堟垨PLC鐜板湪涓哄叾杈撳叆姝g‘鐨勫悕绉帮級銆備篃鍙互鍦ㄥ伐鍏锋爮涓婄殑鈥滃湪绾库濅笅鎵惧埌銆
-鍦ㄥ脊鍑虹獥鍙d腑鍗曞嚮鈥滄槸鈥濅互涓嬭浇绋嬪簭銆
-涓嬭浇绋嬪簭鍚庯紝鎸夆 F5鈥濊繍琛岀▼搴忋備篃鍙互鍦ㄥ伐鍏锋爮涓婄殑鈥滆皟璇曗濅笅鎵惧埌銆
-鐜板湪锛屾偍搴旇鍦ㄥ睆骞曚笂鐪嬪埌姝e湪鎾斁鐨勫疄鏃舵祦锛屾牴鎹▼搴忕殑鎸囩ず锛屼唬鐮佷笂鐨勫彉閲忓簲浠嶵rue闂儊涓篎alse銆傚鏋滈夋嫨杩炴帴锛屾偍杩樺簲璇ョ湅鍒癓ED闂儊銆
-瑕佸仠姝唬鐮侊紝璇锋寜閿洏涓婄殑鈥 Shift + F8鈥濄備篃鍙互鍦ㄥ伐鍏锋爮涓婄殑鈥滆皟璇曗濅笅鎵惧埌銆
姝ゆ椂锛屽鏋滄偍娌℃湁浠讳綍鈥滃伐涓氣 IO鎴栫數鏈猴紝璇烽殢鏃舵煡鐪嬧滃彲瑙嗗寲鈥濇楠わ紝浣嗚灏濊瘯灏嗗叾搴旂敤浜庤椤圭洰锛岃屼笉鏄伐涓欼O銆

姝ラ5锛氬伐涓欼O鎺у埗
鐜板湪锛屽浜庢姝ラ锛屾垜浠皢闇瑕佹楠1涓缁嗕粙缁嶇殑鍏朵粬閮ㄤ欢銆
鎺ョ嚎绯荤粺锛
-灏嗗伐涓欼O妯″潡婊戝埌涓璧枫傦紙瑙佸浘锛
-灏嗗伐涓欼O妯″潡杩炴帴鍒24V鐢垫簮銆傦紙鍙傝鍥剧墖锛夛紙鎴戜几鍑虹殑鎵鏈夌數绾块兘鍙槸灏嗘暟瀛楄緭鍑哄惊鐜埌鏁板瓧杈撳叆浠ヨ繘琛屾祴璇曪級
-鎵撳紑IO鐢垫簮銆
鎴戜滑杩橀渶瑕佸皢Pi杩炴帴璧锋潵鐣ユ湁涓嶅悓銆傛偍灏嗛渶瑕侀氳繃USB杞互澶綉閫傞厤鍣ㄥ皢Pi杩炴帴鍒扮綉缁滆繛鎺ャ傚垏璁帮紝杩欏彲鑳戒細涓烘垜浠彁渚涗笌鍏堝墠涓嶅悓鐨処P鍦板潃锛屽苟涓斿湪浣跨敤鍛戒护鈥 ifconfig鈥濇椂灏嗗湪Pi涓婄殑璁惧鈥 eth1鈥濇梺杈规樉绀恒
-浣跨敤涓鏍逛互澶綉鐢电紗閫氳繃閫傞厤鍣ㄥ皢Pi杩炴帴鍒扮綉缁溿
-浣跨敤鍙︿竴鏍逛互澶綉鐢电紗灏咺O锛堜娇鐢ㄩ《閮ㄧ鍙o級杩炴帴鍒癙i鐨勪互澶綉绔彛銆
-鎵撳紑Pi銆
鍦ㄨ繛鎺O涔嬪墠锛屾垜浠幇鍦ㄩ渶瑕佺‘淇濇偍鍏锋湁鏉ヨ嚜宸ヤ笟IO鍒堕犲晢鐨勮澶囨弿杩癤ML鏂囦欢锛屽苟灏嗗畠浠坊鍔犲埌CODESYS涓
-濡傛灉鎮ㄤ娇鐢˙eckhoff锛屽垯鍙互鍦ㄤ互涓嬩綅缃壘鍒癤ML鏂囦欢锛
-鍦ㄥ畨鍏ㄧ殑鍦版柟涓嬭浇骞惰В鍘嬬缉zip鏂囦欢銆
-鎵撳紑CODESYS锛屼粠宸ュ叿鏍忎腑閫夋嫨宸ュ叿>璁惧瀛樺偍搴...
-鐐瑰嚮鈥滃畨瑁...鈥
-瀵艰埅鑷冲垰鍒氳В鍘嬬缉鐨勬枃浠跺す锛岀劧鍚庨夋嫨XML鏂囦欢鈥 EKxxxx鈥濓紝鐒跺悗鍗曞嚮鈥滄墦寮鈥濓紝CODESYS灏嗚嚜鍔ㄥ畨瑁呰澶囥
-瀵规偍甯︽潵鐨勬墍鏈夊叾浠栬澶囬噸澶嶄笂杩2涓楠わ紝瀵逛簬EL1008鍜孍L2008锛屾垜瀹夎浜嗏 EL1xxx鈥濆拰鈥 EL2xxx鈥濄
鐜板湪浣跨敤CODESYS杩炴帴鍒板伐涓欼O锛
-鍦–ODESYS涓惎鍔ㄤ竴涓柊椤圭洰锛屽苟鎸夌収姝ラ3鎵绀虹殑鏂瑰紡杩炴帴鍒癙i銆
-鍙抽敭鍗曞嚮璁惧鏍戜笂鐨勨滆澶団濓紝鐒跺悗閫夋嫨鈥滄坊鍔犺澶...鈥濄
-浠庢柊绐楀彛锛堣鍥撅級涓夋嫨鈥 EtherCAT Master鈥濓紝鐒跺悗鍗曞嚮鈥滄坊鍔犺澶団濄
-鍏抽棴绐楀彛銆
-鍙抽敭鍗曞嚮璁惧鏍戜笂鐨勨 EtherCat_Master鈥濓紝鐒跺悗閫夋嫨鈥滄坊鍔犺澶...鈥濄
-浠嶦therCat>浠庣珯> Beckhoff鑷姩鍖栫郴缁熻﹀悎鍣ㄤ腑閫夋嫨鈥 EK1100鈥濓紝鐒跺悗鍗曞嚮鈥滄坊鍔犺澶...鈥濄
-鍏抽棴绐楀彛銆
-鍙抽敭鍗曞嚮璁惧鏍戜笂鐨勨 EK1100鈥濓紝鐒跺悗閫夋嫨鈥滄坊鍔犺澶...鈥濄
-浠嶦therCat>浠庣珯> Beckhoff鑷姩鍖栨暟瀛楄緭鍏ョ瀛愪腑閫夋嫨绗竴涓狪O妯″潡锛屽湪鏈緥涓负鈥 EL1008鈥濓紝鐒跺悗鍗曞嚮鈥滄坊鍔犺澶...鈥濄
-瀵规墍鏈夊叾浠朓O閲嶅涓婅堪姝ラ锛屼互瀹冧滑濡備綍杩炴帴鑷崇郴缁熻﹀悎鍣ㄧ殑椤哄簭銆
鎮ㄥ彲浠ヤ娇鐢ㄤ竴绉嶆壂鎻忓姛鑳芥潵鑷姩娣诲姞鎵鏈塈O锛屼絾鏄湪鏈寚鍗椾腑涓嶄細浠嬬粛璇ュ姛鑳斤紝鍥犱负杩欐湁鍔╀簬鐞嗚ВCODESYS濡備綍鏋勫缓IO銆
鐜板湪锛屾垜浠渶瑕佹壘鍑篜i鐨勪互澶綉绔彛鐨勭‖浠讹紙MAC锛夊湴鍧锛屼互鍛婅瘔CODESYS鍦ㄥ摢閲屽鎵綢O锛屼负姝わ紝鍙互灏唒i鎻掑叆鐩戣鍣ㄦ垨SSH锛屽苟鍦ㄧ粓绔腑浣跨敤鍛戒护鈥 ifconfig鈥 銆傛偍姝e湪浠庣鍙th0瀵绘壘HWaddr鏃佽竟鐨勪唬鐮侊紙鍙傝鍥剧墖锛夈
鑾峰緱鍦板潃鍚庯紝鎴戜滑闇瑕佸皢鍏舵坊鍔犲埌CODESYS锛
-浠庤澶囨爲涓紝鍙屽嚮鈥 EtherCAT_Master鈥濄
-鍦ㄥ墠闈㈢殑鏂囨湰杈撳叆瀛楁鈥滄簮鍦板潃锛圡AC锛夆濅腑杈撳叆纭欢鍦板潃銆
鐜板湪锛屾墍鏈夌‖浠堕兘宸茶缃ソ锛屾垜浠幇鍦ㄥ彲浠ュ垱寤虹涓涓▼搴忔潵鎺у埗宸ヤ笟IO銆
-鍦ㄨ澶囨爲涓弻鍑烩 PLC_PRG锛圥RG锛夆濄
-鐜板湪灏嗗睆骞曞揩鐓т腑鐨勬枃鏈紙涓轰簡鏂逛究璧疯锛屽凡闄勫姞浜.txt鏂囨。锛夊鍒跺埌姝g‘鐨勭獥鍙d腑锛屾敞鎰忛《閮ㄧ獥鍙f槸澹版槑鍙橀噺锛屽簳閮ㄧ獥鍙f槸浠g爜銆傛湰璐ㄤ笂锛岃繖鏄竴涓棯鐑佷緥绋嬶紝璇ヤ緥绋嬪熀浜庝袱涓鏃跺櫒鏉ヤ娇Beckhoff IO鐨勮緭鍑1 LED闂儊銆
鐜板湪锛屾垜浠渶瑕佸皢鍙橀噺鈥 Output1鈥濋摼鎺ュ埌鎴戜滑鐨凚eckhoff IO锛屼互鎵ц浠ヤ笅鎿嶄綔锛
-鍙屽嚮璁惧鏍戜笂鐨勨 EL2008鈥濄
-杞埌鈥 EtherCAT I / O鏄犲皠鈥濋夐」鍗°
-鍙屽嚮绗竴涓彉閲忔銆傦紙瑙佸浘锛
-鍗曞嚮妗嗕腑鏄剧ず鐨勨 ...鈥濄傦紙瑙佸浘锛
-鐜板湪鎴戜滑闇瑕侀夋嫨鍙橀噺Output1锛屽湪Application> PLC_PRG涓壘鍒板畠锛岀劧鍚庡弻鍑烩 Output1鈥濄傜幇鍦紝璇ヨ緭鍑哄凡鏄犲皠鍒拌鍙橀噺銆
瑕佽繍琛岀▼搴忥細
-鎸変笅閿洏涓婄殑鈥 F11鈥濓紝鍗冲彲鏋勫缓/缂栬瘧浠g爜銆備篃鍙互鍦ㄥ伐鍏锋爮涓婄殑鈥滄瀯寤衡濅笅鎵惧埌銆
-缂栬瘧浠g爜鍚庯紝鎸夐敭鐩樹笂鐨勨 Alt + F8鈥濅互鐧诲綍鍒癙i锛堟垨PLC鐜板湪涓哄叾杈撳叆姝g‘鐨勫悕绉帮級銆備篃鍙互鍦ㄥ伐鍏锋爮涓婄殑鈥滃湪绾库濅笅鎵惧埌銆
-鍦ㄥ脊鍑虹獥鍙d腑鍗曞嚮鈥滄槸鈥濅互涓嬭浇绋嬪簭銆
-涓嬭浇绋嬪簭鍚庯紝鎸夆 F5鈥濊繍琛岀▼搴忋備篃鍙互鍦ㄥ伐鍏锋爮涓婄殑鈥滆皟璇曗濅笅鎵惧埌銆
鐜板湪锛屾偍搴旇鐪嬪埌Beckhoff绔瓙涓婄殑杈撳嚭1 LED闂儊1绉掋傝鏌ョ湅浠g爜鏄惁姝e父杩愯锛岃浠庤澶囨爲涓弻鍑烩 PLC_PRG鈥濓紝鐒跺悗鎮ㄥ簲璇ュ彲浠ュ疄鏃剁湅鍒板彉閲忕姸鎬併
瑕佸仠姝唬鐮侊紝璇锋寜閿洏涓婄殑鈥 Shift + F8鈥濄備篃鍙互鍦ㄥ伐鍏锋爮涓婄殑鈥滆皟璇曗濅笅鎵惧埌銆
浠嶦L1008閾炬帴杈撳叆鐨勫伐浣滄柟寮忕浉鍚屻傚皾璇曞皢杈撳嚭1杩炴帴鍒拌緭鍏1骞舵坊鍔犱竴涓彉閲忥紝浠ユ煡鐪嬭鍙橀噺杩樺湪false鍜宼rue涔嬮棿鍒囨崲銆
鐜板湪锛屾偍鍙互浣跨敤鏍戣帗娲炬帶鍒跺伐涓氱骇IO锛屽苟鑰冭檻鍚勭鍙兘鎬с
涓浜涚ず渚嬪彲鑳藉寘鎷娇鐢ㄦā鎷熻緭鍏ユ潵鐩戣涓嶅悓鐨勪紶鎰熷櫒锛屼娇鐢≒WM杈撳嚭鏉ユ帶鍒剁數鍔ㄦ満绛夈
濡傛灉閬囧埌浠讳綍闂锛屾垜宸插皢鎴戠殑Codesys绋嬪簭鏂囦欢娣诲姞鍒癐nstructable涓繘琛屾瘮杈冦

姝ラ6锛氬垱寤篧eb鍙鍖


鍦ㄦ湰绔犱腑锛屾垜浠皢娣诲姞缃戠粶鍙鍖栵紝浣挎偍鍙互浠庤繙绋嬫祻瑙堝櫒锛堝湪鏈緥涓负Android鎵嬫満涓婄殑Google Chrome锛夋帶鍒禤LC鍜屼笌鍏惰繛鎺ョ殑浠讳綍IO銆
-鍦ㄤ笂涓姝ョ殑鐜版湁椤圭洰涓紝鍦ㄢ PLC_PRG鈥濅腑鍒涘缓鍙﹀涓や釜BOOL鍙橀噺锛屽垎鍒О涓衡 OutputVIS鈥濆拰鈥 Output2鈥濄傚苟灏嗕互涓嬩唬鐮佽娣诲姞鍒扮▼搴忓簳閮細
Output2锛= OutputVIS;
-濡備笂涓姝ヤ腑鎵杩帮紝灏嗏 Output2鈥濆垎閰嶇粰Beckhoff IO鍗曞厓鎴朢aspberry Pi GPIO涓婄殑绗簩涓緭鍑恒
-鐜板湪锛屽湪璁惧鏍戯紙宸︿晶锛変腑锛屽彸閿崟鍑烩滃簲鐢ㄧ▼搴忊濓紝杞埌鈥滄坊鍔犲璞...鈥-鈥滃彲瑙嗗寲鈥濄
-閫変腑鈥滄椿鍔ㄢ濇锛岀劧鍚庡湪寮瑰嚭绐楀彛涓崟鍑烩滄坊鍔犫濓紙鍙傝鍥剧墖锛夈
-灏嗕細鍑虹幇涓涓柊灞忓箷锛堣鍥撅級銆傝繖鏄垜浠湪椤甸潰涓婁娇鐢ㄥ彸渚у伐鍏疯璁″彲瑙嗗寲鏁堟灉鐨勯〉闈€
-浠庡伐鍏风涓紝閫氳繃灏嗗浘鍍忔嫋鏀惧埌宸ヤ綔鍖轰腑锛屾坊鍔犱竴涓 Rocker Switch鈥濄傜繕鏉垮紑鍏冲彲鍦ㄥ伐鍏风鐨勨滄寚绀虹伅/寮鍏/浣嶅浘鈥濋夐」鍗′笅鎵惧埌銆
-閲嶆柊璋冩暣寮鍏冲ぇ灏忥紝浣垮叾绋嶅ぇ涓浜涖
-鐜板湪锛屽崟鍑荤繕鏉垮紑鍏筹紝宸ュ叿绠卞睆骞曞簲璇ュ凡鏇存敼涓哄睘鎬у睆骞曪紝鍦ㄨ灞忓箷涓婏紝鍙屽嚮鈥滃彉閲忊濇梺杈圭殑妗嗭紙鍙傝鍥剧墖锛夈傜劧鍚庡崟鍑诲嚭鐜扮殑鈥 ...鈥濄
-鍒嗛厤鍙橀噺鈥 OutputVis鈥濈殑鏂瑰紡涓庡皢鍙橀噺鍒嗛厤缁橧O璁惧鐨勬柟寮忕浉鍚屻
-杩欐槸鏈鍩烘湰鐨勫彲瑙嗗寲瀹屾垚锛屽鏋滄偍鎰挎剰锛屽彲浠ユ坊鍔犳洿澶氱殑寮鍏筹紝鎸夐挳锛屾寚绀虹伅绛変互鍙婃紓浜殑鑳屾櫙锛屼絾鏄负浜嗗悜鎮ㄥ睍绀哄姛鑳斤紝鎴戜滑灏嗗叾淇濈暀鍦ㄩ偅閲屻
-鐜板湪锛屽綋鎮ㄧ櫥褰曞苟浠ヤ笂涓姝ヤ腑鏄剧ず鐨勭浉鍚屾柟寮忚繍琛岀▼搴忔椂銆傛偍鐨勫彲瑙嗗寲鏁堟灉涔熷簲鍔犺浇銆傚綋鎮ㄥ垏鎹㈢繕鏉垮紑鍏虫椂锛屾偍浼氭敞鎰忓埌IO涓婄殑杈撳嚭鎵撳紑鍜屽叧闂
-鐜板湪锛岃鎴戜滑閫氳繃鎵嬫満鎵ц姝ゆ搷浣溿
-纭繚鎮ㄧ殑鎵嬫満涓嶳aspberry Pi鍦ㄥ悓涓缃戠粶涓娿
-杞埌娴忚鍣紝鐒跺悗鍦ㄥ湴鍧鏍忎腑杈撳叆浠ヤ笅鍐呭锛
鈥滄偍鐨処P鈥濓細8080 / webvisu.htm
鐢≧aspberry Pi鐨処P鏇挎崲鈥滄偍鐨処P鈥濄
-鎮ㄧ幇鍦ㄥ簲璇ュ彲浠ョ湅鍒版垜浠垱寤虹殑瑙嗛锛屽苟涓旇兘澶熷垏鎹㈡寜閽互鍙婃墜鏈虹殑杈撳嚭-澶叿浜嗭紒
濡傛灉閬囧埌浠讳綍闂锛岃鍙傞槄闄勪欢涓殑Codesys椤圭洰鏂囦欢浠ヨ繘琛屾瘮杈冦
灏濊瘯鍒朵綔鑷繁鐨刅is鏉ユ帶鍒舵楠4涓垱寤虹殑椤圭洰涓殑GPIO銆

姝ラ7锛氫己鏈嶉┈杈炬帶鍒



濡傛灉鎮ㄥ緢骞歌繍鑳藉浣跨敤宸ヤ笟绾т己鏈嶅櫒锛堟垨姝ヨ繘鍣級鍜岄┍鍔ㄥ櫒锛岄偅涔堟姝ラ灏嗗悜鎮ㄥ睍绀哄浣曚娇鐢≧aspberry Pi PLC杩涜鎺у埗銆
鎴戣娉曚粠宸ヤ綔涓幏寰椾簡Technosoft EtherCat鍏ラ棬濂椾欢锛岃濂椾欢鍖呭惈涓鍙扮數鍔ㄦ満鍜屼竴涓┍鍔ㄥ櫒锛堣鍥撅級銆
鍙互鍦ㄨ繖閲屾壘鍒拌缁嗕俊鎭細http锛//www.technosoftmotion.com/en/starter-kits-an ...
鍦ㄦ湰鏁欑▼涓紝鍙鎮ㄦ嫢鏈夊埗閫犲晢鐨勮澶囨弿杩版枃浠讹紙XML锛夊嵆鍙鍏odesys锛屽垯鍙互浣跨敤浠讳綍EtherCat椹卞姩鍣ㄥ拰鐢垫満缁勫悎銆傦紙鎮ㄤ篃鍙互灏嗘爲鑾撴淳涓庡叾浠栭氫俊鍗忚涓璧蜂娇鐢紝浠ユ帶鍒朵笉鍚岀殑鐢垫満鍜孖O锛屼絾鏄厤缃拰姝ラ涓庢垜鍦ㄦ璇存槑涓墍鎻忚堪鐨勬墍鏈夊唴瀹归兘鐣ユ湁涓嶅悓锛夈傛偍鍙兘闇瑕佷娇鐢ㄦ煇浜涗笓鏈夎蒋浠舵潵璁剧疆椹卞姩鍣ㄣ
瀹夊叏娉ㄦ剰浜嬮」锛
**浣跨敤鐢垫満鏃惰灏忓績锛屽洜涓鸿繍鍔ㄩ儴浠跺彲鑳戒細閫犳垚鍗遍櫓銆傝繕璇锋敞鎰忛伒寰數鏈哄埗閫犲晢鐨勮鏄庯紝骞舵鏌ユ墍鏈夋帴绾挎槸鍚︽纭紝灏ゅ叾鏄湪楂樺帇椹卞姩鍣ㄤ笂銆**
-绗竴姝ユ槸鎸夌収鍒堕犲晢鐨勮鏄庤繛鎺ョ數鍔ㄦ満鍜岄┍鍔ㄥ櫒锛屽湪鎴戠湅鏉ワ紝杩欏緢绠鍗曪紝鎴戣鍋氱殑灏辨槸鍚戠鍙g殑閫昏緫鍜岀數婧愪腑娣诲姞24V鐨勭數鍘嬶紙璇峰弬瑙佸浘涓孩鑹插拰钃濊壊绮楃嚎锛 锛屽叾浣欑殑鍏ㄩ儴杩炴帴璧锋潵銆傛帴涓嬫潵锛屾偍蹇呴』鍦ㄧ數鍔ㄦ満椹卞姩鍣ㄧ殑EtherCat In绔彛鍜孯aspberry Pi鐨勪互澶綉绔彛涔嬮棿閾炬帴浠ュお缃戠數缂嗐傛杩囩▼涓庢楠5涓皢Pi閾炬帴鍒板伐涓欼O鐨勮繃绋嬬浉鍚屻
濡傛灉瑕佸悓鏃朵娇鐢↖O鍜岀數鍔ㄦ満锛岃淇濇寔IO涓嶅彉锛岀劧鍚庡皢浠ュお缃戠數缂嗕粠鐢靛姩鏈洪┍鍔ㄥ櫒鐨凟therCat杈撳叆绔彛杩炴帴鍒板伐涓欼O鐨凟therCat杈撳嚭绔彛銆備絾鏄紝濡傛灉杩欐牱鍋氾紝鍒欏繀椤荤‘淇濆皢涓や釜璁惧閮芥坊鍔犲埌Codesys涓殑璁惧鏍戜腑銆侲therCat鏄竴绉嶅嚭鑹茬殑鐜板満鎬荤嚎閫氫俊鍗忚锛屽厑璁告偍浠呬娇鐢ㄧ畝鍗曠殑浠ュお缃戠數缂嗗氨鍙互璺ㄨ澶囪礋杞解滆強鑺遍摼寮忊濋氫俊銆
浣嗘槸瀵逛簬杩欎釜Instructable锛屾垜浠皢浠呬娇鐢ㄧ數鍔ㄦ満銆
-鎺ョ嚎瀹屾垚鍚庯紝鎴戜滑鍙互杩涜缂栫▼銆
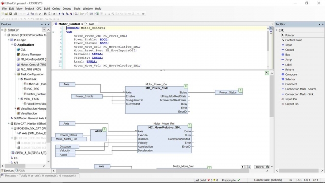
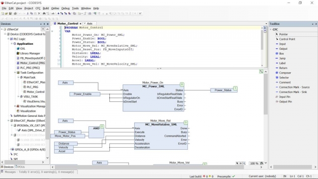
-鎸夌収涓庢楠5鐩稿悓鐨勮繃绋嬶紝鍦–odesys涓墦寮涓涓柊椤圭洰锛屽苟娣诲姞涓涓狤therCat Master鍜岃澶囷紝浣嗘槸杩欐閫夋嫨涓庤璁惧鐨勭數鍔ㄦ満椹卞姩鍣ㄧ浉瀵瑰簲鐨刋ML鏂囦欢锛堟坊鍔犲悗璇峰弬闃呮垜鐨勮澶囨爲鐨勫浘鐗囷級杩欎釜锛
-鐜板湪鎴戜滑闇瑕佸悜璇ヨ澶囨坊鍔犱竴涓酱銆傝繖瀹炶川涓婃剰鍛崇潃鎴戜滑瑕佸憡璇塁odesys璇therCat璁惧姝e湪鎺у埗鐢靛姩鏈恒傚湪姝よ寖鍥村唴锛岀數鍔ㄦ満鐨勫弬鏁版槸浠涔堛
-鍙抽敭鍗曞嚮鍒氭坊鍔犵殑璁惧锛岀劧鍚庡崟鍑烩滄坊鍔燬oftMotionLight CiA402杞粹濄
杩欏氨鏄疪aspberry Pi PLC鐨勬兂娉曟渶灏忥紝鏈灏忕殑鍦版柟銆傜敱浜嶱i娌℃湁瀹炴椂鍐呮牳锛屽洜姝ゆ病鏈夊疄鏃跺姛鑳斤紙灏界鎮ㄦ暍浜庝娇鐢≒i鐨勫唴鏍稿彲浠ユ坊鍔犺繖浜涘姛鑳斤級锛屽畠鏃犳硶澶勭悊涓庨┍鍔ㄥ櫒閫氫俊鐨勫叏閮ㄥ姛鑳斤紝鍥犳鎴戜滑蹇呴』浣跨敤'Light鐨勭増鏈傚疄闄呬笂锛岃繖鎰忓懗鐫鐢垫満涓庢偍鐨勭▼搴忕殑鍚屾鎬у皢涓嶅瀹冩槸姝g‘鐨> 500鑻遍晳鐨勮澶囬偅鏍峰ソ銆備絾鏄紝褰撳叾浠栧姛鑳藉姝ゅ嚭鑹叉椂锛岃皝浼氬湪涔庡憿锛
-鐜板湪锛屽彸閿崟鍑昏澶囨爲鐨勬柊椤圭洰锛岃浆鍒扳滈噸鏋勨濓紝鐒跺悗鈥滈噸鍛藉悕鈥濄傞噸鍛藉悕杞粹 Axis1鈥濄傜劧鍚庯紝Codesys灏嗗脊鍑轰竴涓柊灞忓箷锛岃姹傛偍妫鏌ュ叾鏄惁鎵惧埌姝g‘鐨勬枃浠跺す锛岀劧鍚庡崟鍑烩滅‘瀹氣濄
-鍙屽嚮璁惧鏍戜腑鐨勨 Axis1鈥濓紝杩欏皢鍦ㄤ富绐楀彛涓墦寮涓涓柊閫夐」鍗°傚湪杩欓噷锛屾偍闇瑕侀氳繃閫夋嫨澶氬皯杞〃绀轰粈涔堟潵鏍″噯绯荤粺涓殑杞达紝渚嬪锛屾垜鐨勭數鍔ㄦ満鍏锋湁涓涓紪鐮佸櫒锛岃缂栫爜鍣ㄦ瘡杞竴鍦堢數鍔ㄦ満鍏锋湁2000澧為噺銆傛垜娌℃湁鍙橀熺锛屾垜鎯宠疆娴佸伐浣滐紝鑰屼笉鏄绫筹紙濡傛灉鐢靛姩鏈轰笂鏈夌嚎鎬ц酱锛夈傛墍浠ユ垜鐨勫睆骞曠湅璧锋潵鍍忔墍闄勫浘鐗囥
-Codesys浣跨敤EtherCat鍙互涓烘偍澶勭悊澶у鏁颁簨鎯咃紝鍥犳鐜板湪瑕佷娇鐢靛姩鏈鸿繍鍔紝鎴戜滑瑕佸仛鐨勫氨鏄紪鍐欑▼搴忓苟鍒╃敤涓浜涘唴缃殑Codesys鍔熻兘銆
-涓虹畝渚胯捣瑙侊紝鎴戝凡灏嗙ず渚嬬▼搴忎笂杞藉埌浠FC锛圕odesys璇█锛夌紪鍐欑殑鍙寚瀵肩増鏈紝鎮ㄥ彲浠ヨ交鏉惧湴灏哖OU锛堝湪璁惧鏍戠殑鈥滃簲鐢ㄧ▼搴忊濅笅鎵惧埌锛夊鍒跺苟绮樿创鍒版偍鐨勭▼搴忎腑銆傚凡缁忎娇鐢ㄤ簡涓浜涚畝鍗曠殑鍐呯疆鍑芥暟锛岃繖浜涘嚱鏁版槸鈥 MC_Open鈥 Codesys搴撶殑涓閮ㄥ垎锛岃礋璐gЩ鍔ㄧ數鏈猴紝鎴戝彧闇瑕佸憡璇変粬浠繖浜涘嚱鏁版垜鎯崇Щ鍔ㄤ粈涔堢數鏈猴紝瑕佺Щ鍔ㄥ杩滃拰澶氬揩銆
-涓嬭浇绋嬪簭骞舵寜鐓ф楠5鎵杩拌繘鍏ヨ繍琛屾ā寮忋傝绉诲姩鐢靛姩鏈猴紝闇瑕佹墦寮鈥 Motor_Control鈥 POU锛岀幇鍦ㄩ渶瑕佸崟鍑诲彉閲忊 Distance鈥濓紝鈥 Velocity鈥濆拰鈥 Accel鈥 鈥濓紙鍙傝鍥剧墖锛夛紝鐒跺悗杈撳叆鏁板瓧锛屼緥濡60銆60銆100銆備互100revs / s / s鐨勫姞閫熷害杩涜60杞拰60revs / min銆傜幇鍦紝鍗曞嚮鍙橀噺鈥 Power_Enable鈥濓紝鐩村埌鍙橀噺鈥 True鈥濅互钃濊壊鏄剧ず锛岀幇鍦ㄦ偍闇瑕侀氳繃鍗曞嚮鈥 Ctrl + F7鈥濆皢姝ゅ煎啓鍏LC銆傝繖杩樺皢鎶婂煎啓鍏ユ垜浠凡鏇存敼鐨勫叾浠栧彉閲忋
-鐜板湪搴斿惎鐢ㄧ數鍔ㄦ満锛岃繖鎰忓懗鐫瀹冨凡閫氱數骞跺浜庝繚鎸佷綅缃
-瑕佷娇鐢ㄢ MC_MoveRelative_SML鈥濓紙鐢靛姩鏈轰綅缃浉瀵逛簬缁濆浣嶇疆鐨勭浉瀵圭Щ鍔級鏉ョЩ鍔ㄧ數鍔ㄦ満锛岄渶瑕佸皢鍙橀噺鈥 Move_Motor_Pos鈥濊缃负鈥 True鈥濓紙涓庝笂杩扮浉鍚岋級銆傛偍鍙兘蹇呴』鎵ц涓ゆ姝ゆ楠ゆ墠鑳界湅鍒扮數鍔ㄦ満杩愬姩锛岃繖鏄垜涓嶅お浜嗚В鐨勯敊璇傜數鏈哄簲璇ユ棆杞紝鏄殑锛
鐜板湪鎮ㄥ彲浠ユ帶鍒剁數鍔ㄦ満浜嗭紝灏濊瘯缂栧啓涓涓▼搴忔潵鍥炴棆杞數鍔ㄦ満銆傛偍涔熷彲浠ヤ娇鐢⊿T璇█浣跨敤MC_Open鍑芥暟銆

姝ラ8锛氬彂鎸ユ兂璞″姏
濡傛灉鎮ㄨ娉曞湪鎵鏈夋枃鏈腑閮藉仛鍒颁簡杩欎竴鐐硅屽張娌℃湁鍏ョ潯锛岄偅涔堟垜涓烘偍榧撴帉銆備絾鏄紝鎮ㄧ幇鍦ㄥ簲璇ュ凡缁忚幏寰椾娇鐢–ODESYS鐨勭煡璇嗭紝鎴栬呰嚦灏戝簲璇ヨ冻澶熺啛鎮夊苟涓旇杩欑鎯虫硶鎵鍚稿紩锛屽彲浠ヨ嚜宸变娇鐢ㄥ畠銆傚鏋滄偍鍠滄杩欑鐜锛屾垜寤鸿鎮ㄥ湪涓氫綑鐖卞ソ鍏冪礌鍜屽伐涓氬厓绱犱腑妫鏌ユ偍杩樿兘浣跨敤浠涔堛
濡傛灉闇瑕佸叾浠栧府鍔╋紝璇峰弬瑙佷笅闈㈢殑涓浜涜壇濂介摼鎺ワ細
鏍规嵁杩欓棬鎸囧鐨勬垚鍔燂紝鎴戝皢鑷村姏浜庤繘涓姝ュ彂灞曪紝涔熲嬧嬭涓撴敞浜庡叾浠栦竴浜汻Pi澶栬锛屼互鍙婃洿澶氱殑宸ヤ笟搴旂敤绋嬪簭锛屼互鍙婄紪绋嬫柟闈㈢殑鐭ヨ瘑銆
鍒朵綔鎰夊揩锛



寰堝ソ鍏ラ棬鏁欑▼锛岄《涓涓
webvisu.htm  鎵撲笉寮 妤间富鐭ラ亾涔嶅洖浜嬪悧锛
璋㈣阿鍒嗕韩锛屽煎緱瀛︿範銆
鍙槸纭欢鏄爲鑾撴淳鍚楋紵
鍦╱pdate Raspberry Pi閲岄潰锛宻can涓嶅埌鏍戣帗娲撅紝鏈夌煡閬撳拫鍥炰簨鐨勪箞锛
浣跨敤CODESYS瀵筊aspberry Pi杩涜缂栫▼: FY8W3AAIJ6CCDVA.LARGE.jpg
椤堕儴qrcode搴曢儴
鍏虫敞閰峰痉缃戣闃呭彿锛岃幏鍙栨洿澶氳祫璁紒

QQ|Archiver|鎵嬫満鐗|灏忛粦灞|閰峰痉璁哄潧 ( 鑻廔CP澶16065247鍙-1 )|缃戠珯鍦板浘

GMT+8, 2025-12-24 09:55 , Processed in 0.115130 second(s), 22 queries .

閰峰痉缃

© 2001-2013 Hicodesys. 鎶鏈敮鎸 by 閰峰痉缃

杩斿洖椤堕儴