鏈懡鍚.jpg_澶氭帶鍒跺櫒蹇冭烦妫娴嬩緥绋 - 閰峰痉缃 - CoDeSys杞欢鏁欑▼涓嬭浇,CoDeSys宸ユ帶璧勮闂ㄦ埛

閰峰痉缃

HSC6490-cn涓浗鍒堕狅紝涓浗鑺瘇
鎼滅储闄勪欢  

鏈懡鍚.jpg

 

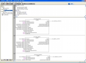
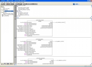
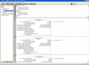
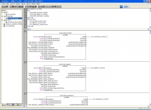
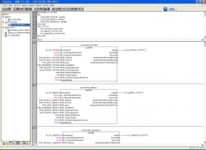
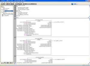
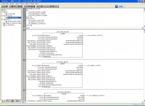
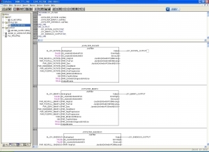
澶氭帶鍒跺櫒蹇冭烦妫娴嬩緥绋:
(*
鏈嚱鏁版娴嬫荤嚎蹇冭烦淇″彿锛屽綋涓や釜鎺у埗鍣ㄩ氳繃CANOPEN鎬荤嚎鐩歌仈鏃讹紝姣忎竴涓帶鍒跺櫒閮介渶瑕佹椂鍒绘娴嬪拰瀵规柟鐨勯氳鏄惁姝e父锛屽鐜板湪鏈
涓や釜鎺у埗鍣ㄧ浉杩烇紝鏈▼搴忔槸鎺у埗鍣1鐨勭▼搴忥紝鎺у埗鍣2鍙戦丆ANOPEN鏁版嵁锛屾帶鍒跺櫒1鎺ユ敹锛屽湪鎺у埗鍣2鍙戦丆ANOPEN鏁版嵁鏃跺皢涓涓綅姣忛殧100姣
鍙樺寲涓娆★紝鎺у埗鍣1鎺ユ敹骞跺垽鏂浣嶆槸鍚︿竴鐩村湪鍙樺寲锛屽鏋滆秴杩200姣杩樻病鏈夊彉鍖栵紝鍒欒鏄庨氳鍑虹幇寮傚父鎯呭喌銆
鏈嚱鏁拌兘澶熷悓鏃舵娴4涓績璺充俊鍙凤紝濡傛灉鍏朵腑鏈変竴涓績璺充俊鍙蜂笉鍙樺寲锛屽垯ALLUP杈撳嚭涓篎ALSE锛孒B_SEND杈撳嚭涓涓瘡闅100姣鍙樺寲涓娆$殑BOOL鍙橀噺銆
HBTIME_1\HBTIME_2\HBTIME_3\HBTIME_4鍒嗗埆涓哄洓涓績璺充俊鍙风殑鍙樺寲鏃堕棿锛
*)



娌℃湁搴撴枃浠讹紝涓嶈繃杩樻槸瑕佹劅璋㈡ゼ涓诲暒
鏈懡鍚.jpg
椤堕儴qrcode搴曢儴
鍏虫敞閰峰痉缃戣闃呭彿锛岃幏鍙栨洿澶氳祫璁紒

QQ|Archiver|鎵嬫満鐗|灏忛粦灞|閰峰痉璁哄潧 ( 鑻廔CP澶16065247鍙-1 )|缃戠珯鍦板浘

GMT+8, 2025-12-24 09:56 , Processed in 0.100916 second(s), 22 queries .

閰峰痉缃

© 2001-2013 Hicodesys. 鎶鏈敮鎸 by 閰峰痉缃

杩斿洖椤堕儴