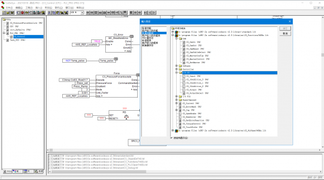
C3缂栫▼鐨勫簱鏂囦欢锛坈fc璇█锛: download.png_C3缂栫▼鐨勫簱鏂囦欢锛坈fc璇█锛 - 閰峰痉缃 - CoDeSys杞欢鏁欑▼涓嬭浇,CoDeSys宸ユ帶璧勮闂ㄦ埛

閰峰痉缃

HSC6490-cn涓浗鍒堕狅紝涓浗鑺瘇
鎼滅储闄勪欢  
閰峰痉缃 闄勪欢涓績 CODESYS璧勬簮涓嬭浇鍖 CODESYS搴撲笅杞 C3缂栫▼鐨勫簱鏂囦欢锛坈fc璇█锛: download.png

C3缂栫▼鐨勫簱鏂囦欢锛坈fc璇█锛: download.png

 

C3缂栫▼鐨勫簱鏂囦欢锛坈fc璇█锛:

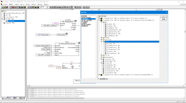
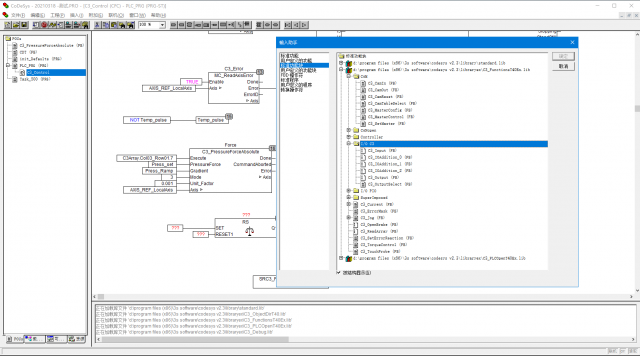
锛坈fc璇█缂栫▼锛夐渶瑕佺敤鍒癈3缂栫▼鐨勫簱鏂囦欢鐨勫彲涓嬭浇
[hide]
                               
                               
                               
                               
                               
                               
                               
                               
                               
                               
                               
                               
                               
                               
                               
                               
                               
                               
                               
                               
                               
                               
                               
                               
                               
                               
                               
                               
                               
                               
                               
                               
                               
                               
                               
                                [/hide]
璋㈣阿锛屼笅杞藉涔犱竴涓嬶紒
76riu klu [0p[i
o[p i
[]
]
C3缂栫▼鐨勫簱鏂囦欢鐨勫彲涓嬭浇
鍥炲榧撳姳锛屽叡鍚屽涔犺繘姝ワ紝闈炲父濂
锛坈fc璇█缂栫▼锛夐渶瑕佺敤鍒癈3缂栫▼鐨勫簱鏂囦欢鐨勫彲涓嬭浇
C3缂栫▼鐨勫簱鏂囦欢锛坈fc璇█锛: download.png
椤堕儴qrcode搴曢儴
鍏虫敞閰峰痉缃戣闃呭彿锛岃幏鍙栨洿澶氳祫璁紒

QQ|Archiver|鎵嬫満鐗|灏忛粦灞|閰峰痉璁哄潧 ( 鑻廔CP澶16065247鍙-1 )|缃戠珯鍦板浘

GMT+8, 2026-5-17 14:29 , Processed in 1.354619 second(s), 22 queries .

閰峰痉缃

© 2001-2013 Hicodesys. 鎶鏈敮鎸 by 閰峰痉缃

杩斿洖椤堕儴