鏈懡鍚.jpg_Can2.0鐨勫垵濮嬪寲鍙戦佹帴鏀朵緥绋 - 閰峰痉缃 - CoDeSys杞欢鏁欑▼涓嬭浇,CoDeSys宸ユ帶璧勮闂ㄦ埛

閰峰痉缃

HSC6490-cn涓浗鍒堕狅紝涓浗鑺瘇
鎼滅储闄勪欢  

鏈懡鍚.jpg

 

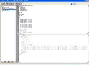
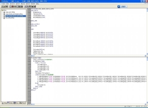
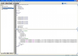
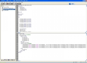
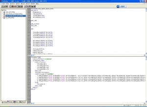
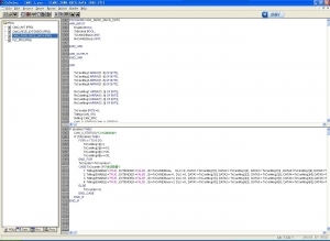
Can2.0鐨勫垵濮嬪寲鍙戦佹帴鏀朵緥绋:
  

鏈懡鍚.jpg
         鍚屼竴涓婚闄勪欢:
    鏈懡鍚1.jpg
    鏈懡鍚.jpg
    CAN2_1.pro (8.06 KB)
椤堕儴qrcode搴曢儴
鍏虫敞閰峰痉缃戣闃呭彿锛岃幏鍙栨洿澶氳祫璁紒

QQ|Archiver|鎵嬫満鐗|灏忛粦灞|閰峰痉璁哄潧 ( 鑻廔CP澶16065247鍙-1 )|缃戠珯鍦板浘

GMT+8, 2025-10-15 07:54 , Processed in 0.092226 second(s), 21 queries .

閰峰痉缃

© 2001-2013 Hicodesys. 鎶鏈敮鎸 by 閰峰痉缃

杩斿洖椤堕儴