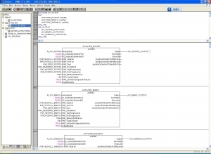
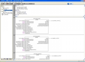
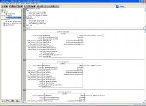
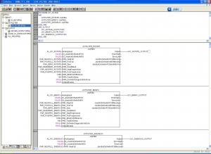
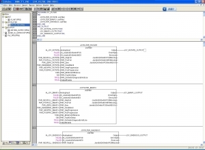
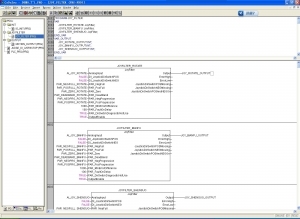
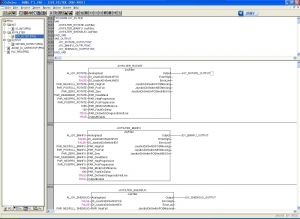
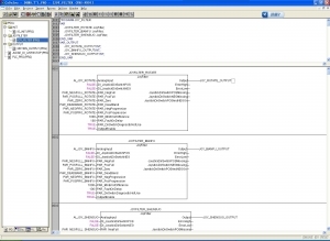
鏈懡鍚1.jpg_IO鍒濆鍖栧拰Motion浣跨敤渚嬬▼ - 閰峰痉缃 - CoDeSys杞欢鏁欑▼涓嬭浇,CoDeSys宸ユ帶璧勮闂ㄦ埛

閰峰痉缃

HSC6490-cn涓浗鍒堕狅紝涓浗鑺瘇
鎼滅储闄勪欢  

鏈懡鍚1.jpg

 

IO鍒濆鍖栧拰Motion浣跨敤渚嬬▼:
  


涓嶇煡閬撶鐞嗗憳鍙互涓嶅彲浠ュ湪杩欎簺灏忎緥瀛愬畬鍚庯紝渚濈収鏌愪竴浜涘伐绋嬪疄渚嬭繘琛岃瑙d竴涓嬶紝灏忓紵鍏堟劅璋簡
鍒氬垰寮濮嬪涔犺繖涓紝璋㈣阿鍟
鍒氬垰寮濮嬪涔犺繖涓紝璋㈣阿鍟
寤鸿妤间富鑳藉鍙戜簺灏忕殑瀹炰緥 璋㈣阿鍒嗕韩 甯堝倕棰嗚繘闂ㄤ慨琛屽湪涓汉
娌℃湁鐩稿叧璇存槑锛屾斁杩欎簺濂借帿鍚嶅摝
甯屾湜妤间富澶氬嚭浜涙暀绋嬶紒
鏈懡鍚1.jpg
椤堕儴qrcode搴曢儴
鍏虫敞閰峰痉缃戣闃呭彿锛岃幏鍙栨洿澶氳祫璁紒

QQ|Archiver|鎵嬫満鐗|灏忛粦灞|閰峰痉璁哄潧 ( 鑻廔CP澶16065247鍙-1 )|缃戠珯鍦板浘

GMT+8, 2025-12-24 11:40 , Processed in 0.162038 second(s), 22 queries .

閰峰痉缃

© 2001-2013 Hicodesys. 鎶鏈敮鎸 by 閰峰痉缃

杩斿洖椤堕儴